MySQL은 데이터베이스 관리 시스템(DBMS) 중 하나로서, 정보를 효과적으로 저장하고 관리하기 위한 소프트웨어다.
오픈 소스로 개발되어 있어서 무료로 사용할 수 있고, 많은 개발자들이 활발하게 참여하고 있어서 계속해서 업데이트와 개선이 이뤄지고 있다. 또한 다양한 운영체제에서 동작할 수 있다.
이러한 특징 덕분에 MySQL은 웹 개발이나 소규모 프로젝트부터 대규모 기업용 응용프로그램까지 다양한 분야에서 널리 사용되고 있다. 간단한 명령어를 이용해 데이터를 삽입, 수정, 삭제, 검색할 수 있기 때문에 다양한 수준의 사용자들이 쉽게 다룰 수 있다.
개발자들에게 꼭 필요한 존재인 MySQL, 아래 링크에서 설치 파일을 다운로드할 수 있다.
https://dev.mysql.com/downloads/installer/
MySQL :: Download MySQL Installer
Note: MySQL 8.0 is the final series with MySQL Installer. As of MySQL 8.1, use a MySQL product's MSI or Zip archive for installation. MySQL Server 8.1 and higher also bundle MySQL Configurator, a tool that helps configure MySQL Server.
dev.mysql.com
사이트에 들어가면 아래와 같이 나오게 되는데, 용량이 큰 아래쪽 버전으로 다운로드한다.
(용량이 적은 버전은 인터넷이 연결된 상태에서만 설치가 가능하다.)

이후 회원가입 혹은 로그인을 하겠냐는 페이지에서는 정중히 거절하면 된다.
'No thanks, just start my download.'

잠깐 로고가 뜬 후 아래와 같은 화면이 나오면 'Custom'을 선택한다.
원하는 기능만 설치하기 위함이니 부가기능이 필요한 사람들은 목적에 따라 선택하길 바란다.

'MySQL Server 8.0.35 - X64'와 'MySQL Workbench 8.0.34 - X64',
그리고 쿼리 연습을 위한 예제들이 있는 'Samples and Examples 8.0.35 - X86'
이렇게 3가지를 선택 후 화살표를 이용해 추가했다.

설치를 진행하고...


설치가 끝나면 설정하는 화면이 나오게 된다.
Config Type에는 4가지가 있는데,
나는 'Development Computer'로 설정했다.
'Development Computer' 개발
- 개발 컴퓨터로 사용되며 다른 응용 프로그램들이 설치될 것이다.
- 최소한의 메모리가 MySQL에 사용된다.
'Server Computer' 서버
- 이 컴퓨터에서 여러 서버 응용 프로그램이 실행될 것이다.
- 웹 또는 응용프로그램 서버라면 이 옵션을 선택.
- MySQL의 메모리 사용량은 중간이다.
'Dedicated Computer' 전용
- 이 컴퓨터는 MySQL 데이터베이스 서버를 실행하는 전용 컴퓨터로 사용될 것이다.
- 웹 서버와 같은 다른 서버는 실행되지 않을 것이다.
- MySQL은 사용 가능한 모든 메모리를 사용한다.
'Manual' 매뉴얼
- 기본 구성 파일 값을 유지한다.
- 값에 변경 사항이 필요한 경우 구성 파일을 편집하여 수동으로 업데이트해야 한다.

이 버전인 MySQL 5.X의 레거시 인증을 사용할 것이냐는 질문인데, 변경하지 않고 넘어간다.

관리자 계정의 패스워드(Password)를 입력해 주고

별 다른 설정 변경 없이 넘어간다.


모두 초록색으로 체크가 됐다면 정상적으로 설치가 완료된 것이다.


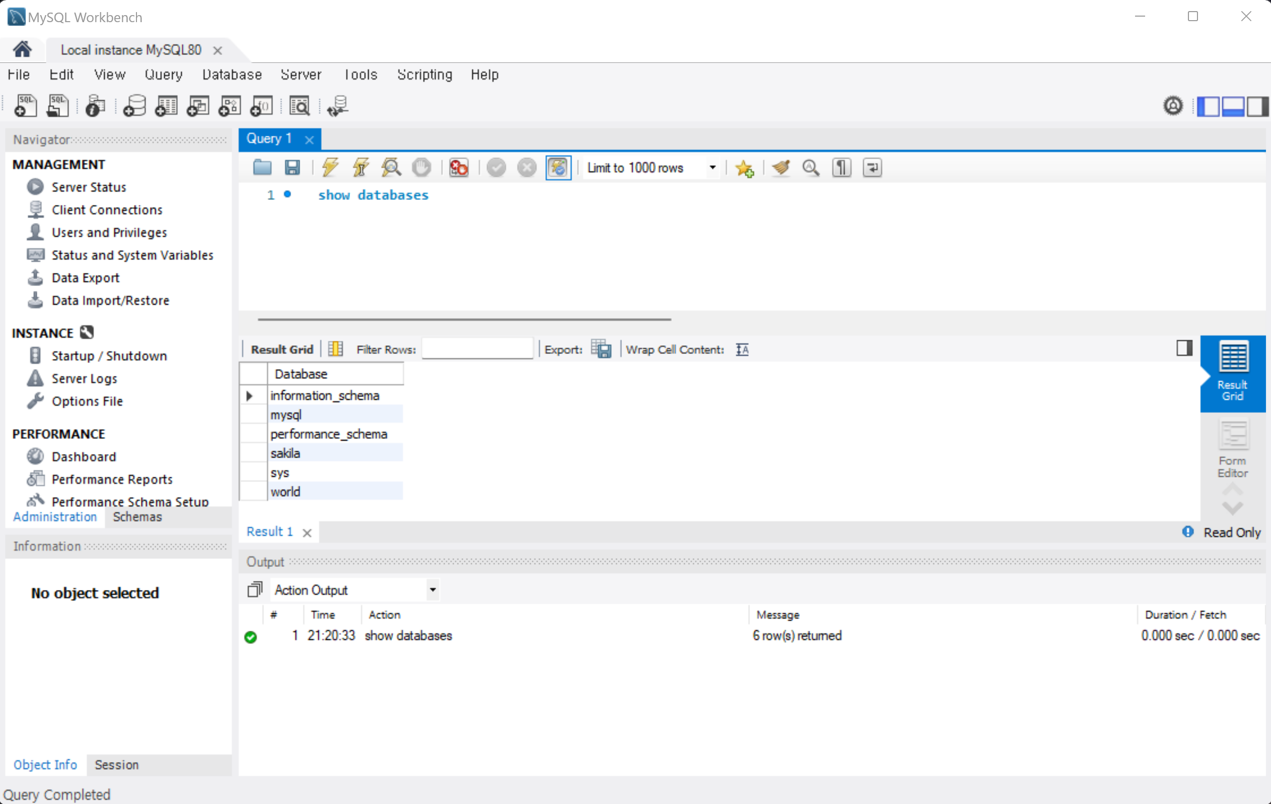
'MySQL Workbench'를 실행하여 'Local instance MySQL80'을 클릭하여 서버 접속을 한다.
위 설치 과정에서 입력했던 패스워드를 입력 후 'OK'를 클릭하면 접속된다.

정상적으로 작동하는 것을 확인할 수 있다.

| MySQL 외부접속 가능하도록 설정하기 (0) | 2024.01.14 | 
|---|---|
| ERROR 1170: BLOB/TEXT column '00' used in key specification without a key length (0) | 2022.02.14 |